▍系统简介
全新轻量化PHP网盘搜索引擎系统源码基于PHP+MySQL开发,集成多样化筛选、精准图标适配与流畅前端交互,后台支持批量管理与SEO优化,是一款功能全面、操作便捷的网盘资源搜索解决方案。
▍核心功能
-
🔍 多维度筛选:支持默认搜索、网盘类型、文件大小、时间排序及网盘来源5类筛选,快速精准定位资源;
-
🎯 精准图标适配:每类文件左侧配有专属图标(文件夹、视频、文档等),界面直观易识别;
-
⚡ 流畅前端体验:采用骨架屏预加载技术,内容展示平滑迅速,减少用户等待时间;
-
📱 响应式设计:搜索框自适应不同设备,每页展示10条内容,右侧有一键返回顶部按钮,操作便捷;
-
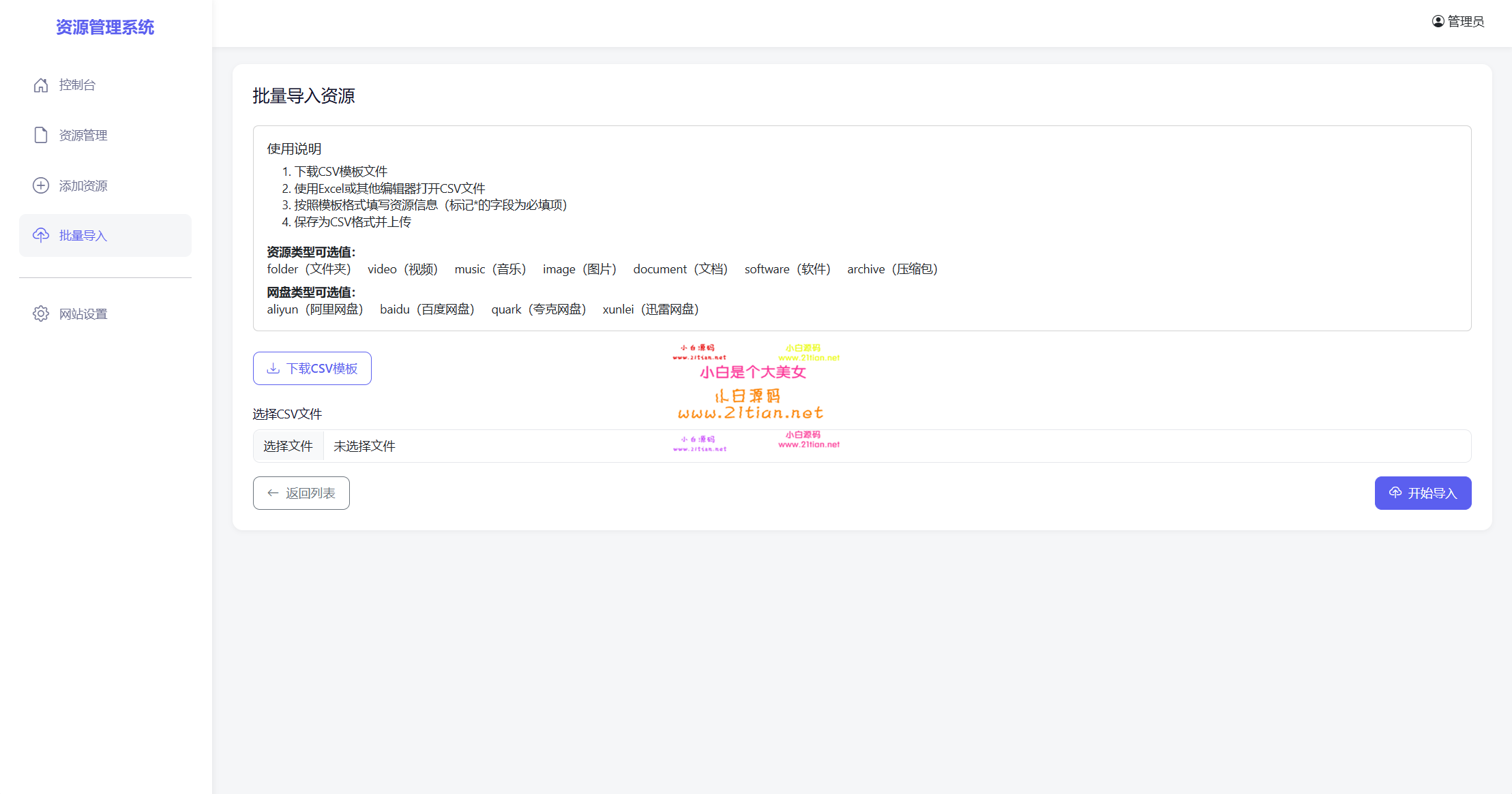
📊 强大后台管理:支持CSV批量导入资源、手动添加内容、用户密码修改及网站SEO设置。
▍适用场景
个人网盘资源搜索站、团队文件管理平台、资源共享社区等轻量级搜索应用场景。
![图片[5]-【全新轻量化PHP网盘搜索引擎源码】PHP+MySQL开发|多维度筛选|后台高效管理-源码天堂](https://www.ymtt.cc/wp-content/uploads/2025/09/20250726_204339_002.png)
感谢您的来访,获取更多精彩文章请收藏本站。
© 版权声明
1、本内容转载于网络,版权归原作者所有!
2、本站仅提供信息存储空间服务,不拥有所有权,不承担相关法律责任。
3、本内容若侵犯到你的版权利益,请联系我们,会尽快给予删除处理!
4、本站全资源仅供测试和学习,请勿用于非法操作,一切后果与本站无关。
5、如遇到充值付费环节课程或软件 请马上删除退出 涉及自身权益/利益 需要投资的一律不要相信,访客发现请向客服举报。
6、本教程仅供揭秘 请勿用于非法违规操作 否则和作者 官网 无关
THE END



















笑赚网8个月前0
我来了,我走了,我又来了,我又走了,你打我呀笑赚网8个月前0
我来看看是咋么回事